Troubleshooting Microsoft Group Policy Site to Zone Mapping

Troubleshooting Microsoft Group Policy Site to Zone Mapping

One of the nice things about being an independent consultant is the new stuff learned while on projects. I learned some new information about Site to Zone Mapping I wanted to share with you.

[Testing updates are at the bottom of the article. Article last updated 5-Oct-2016.]

A project I worked on recently had users complaining about how long it took to log on and launch their published applications. As is my practice, the first thing I start doing is looking in the event logs. One of the issues I found was this mysterious message in the System event log:

Windows failed to apply the Internet Explorer Zonemapping settings

OK, what group policy did this come from? Is this really a problem? Was this slowing down the logon or application launch?

I did a quick PowerShell script to gather all the 1085 EventIDs from the System event log from their hundreds of XenApp 6.5 servers. What I found was there were many hundreds of these events every day on every XenApp server. Looking at the details, I saw this was causing an issue with logins and application launches.

Figure 1 shows the shortest delay I found.

Figure 1
Figure 1

Figure 2 shows the longest delay I found.

Figure 2
Figure 2

Most of the delays were in the 5 to the 6-second range.

Now to find out what group policy was causing the issue.

The cached copies of profiles are deleted so that I couldn’t run a Resultant Set of Policy on a user’s name or the server. Since I am an outsider with limited account access and limited visibility into Active Directory, I turned to the lab on my laptop. I built a test group policy with a few Site to Zone Mapping entries and saw that the settings were saved in a file called seczones.inf. The next step was to borrow some code that Michael B. Smith wrote for the XenApp 6.5 documentation script that traverses SYSVOL looking for the Citrix group policy file. I slightly modified Michael’s code to look for the seczones.inf file instead of the policies.gpf file.

Here is the code I used to scan SYSVOL, looking for all policies that contain a seczones.inf file.

$pwdpath = $pwd.Path

If($pwdpath.EndsWith("\"))
{
	#remove the trailing \
	$pwdpath = $pwdpath.SubString(0, ($pwdpath.Length - 1))
}
[string]$FileName1 = "$($pwdpath)\SecZonePolicies.txt"
$root = [ADSI]"LDAP://RootDSE"
$domainNC = $root.defaultNamingContext.ToString()
$root = $Null
$xArray = @()

$domain = $domainNC.Replace( 'DC=', '' ).Replace( ',', '.' )
Write-Host "$(Get-Date): Searching \$($domain)\sysvol$($domain)\Policies"
$sysvolFiles = @()
$sysvolFiles = dir -Recurse ( '\\' + $domain  + '\sysvol\' + $domain + '\Policies' ) -EA 0
If($sysvolFiles.Count -eq 0)
{
	Write-Host "$(Get-Date): Search timed out.  Retrying.  Searching \\ + $($domain)\sysvol$($domain)\Policies a second time."
	$sysvolFiles = dir -Recurse ( '\\' + $domain  + '\sysvol\' + $domain + '\Policies' ) -EA 0
}

ForEach( $file in $sysvolFiles )
{
	If( -not $file.PSIsContainer )
	{
		#$file.FullName  ### name of the policy file
		If( $file.FullName -like "*\User\microsoft\IEAK\BRANDING\ZONES\seczones.inf" )
		{
			#"have match " + $file.FullName ### name of the Citrix policies file
			$array = $file.FullName.Split( '\' )
			If( $array.Length -gt 7 )
			{
				$gp = $array[ 6 ].ToString()
				$gpObject = [ADSI]( "LDAP://" + "CN=" + $gp + ",CN=Policies,CN=System," + $domainNC )
				$xArray += $gpObject.DisplayName	### name of the group policy object
			}
		}
	}
}

$cnt = 0
If($xArray -is [array])
{
	$cnt = $xArray.Count
	$xArray = $xArray | Sort
}
Else
{
	$cnt = 1
}

Write-Host "$(Get-Date): Output list of $($cnt) policies"
Out-File -FilePath $Filename1 -InputObject $xArray

If(Test-Path "$($FileName1)")
{
	Write-Host "$(Get-Date): $($FileName1) is ready for use"
}

Running this script produces a sorted list of policies that need further research. Just because a policy folder contains a seczones.inf file does not mean that policy contains Site to Zone Mapping. Now I needed to review every policy to see which ones actually use Site to Zone Mappings. As I reviewed each policy (by looking at the Settings tab for the GPO), I copied the Site to Zone Mappings to Excel. Once all policies had been reviewed, I used Excel to remove all the duplicate entries and sorted the remaining entries.

So what entries were causing the problem? What exactly are valid entries?

I reached out to Group Policy MVP Jeremy Moskovitz (owner of PolicyPak and GPAnswers) for help. He then reached out to a friend of his, Martin Binder, who sent back some useful information. The reply from Martin about what is valid and invalid:

This is a bug in how Windows processes the lists in that policy setting.

The only valid items are:

Valid: [(http|ftp|someotherprotocol|*)://](Host|*).dom.tld
(The protocol spec is optional...)

Everything else is invalid.

*.tld - invalid
www.google.com/maps - invalid
www.bing.*- invalid
*cdn.amazon.com - invalid
*tp://www.policypak.com - invalid
*.*.microsoft.com - invalid

Tip:

In Win10, 2 letter domains like *.co.au or *.co.nz are now allowed. 
These were forbidden in earlier windows versions and threw errors and possibly caused slowdowns.

Being the Sm@rt@$$ that I am, I now had to prove his list and test what now looked like the invalid entries in the customer’s Site to Zone Mappings.

My laptop lab’s domain controller is Server 2012 R2, and the Forest Functional Level is 2012 R2. By this time, the customer had granted me a much higher level of access to do a small test in their 2003 Forest and their 2008 R2 Forest. Results were the same in all three Forests.

I created a test VM, joined the domain, and logged in with local administrator credentials for the tests.

The first thing I did was create a Site to Zone mapping with a known valid entry of https://www.citrix.com/products/receiver.html in zone 2, as shown in Figure 3. [5-April-2021, this is no longer a valid URL]

Figure 3
Figure 3

On my test VM, I ran GPUpdate /force, open Internet Explorer (IE), looked at my Trusted Sites, and my entry was there, as shown in Figure 4.

Figure 4
Figure 4

Next, I wanted to try what looked like an invalid entry from the customer, a URL with no Zone number, as shown in Figure 5.

Figure 5
Figure 5

Figure 6 shows running GPUpdate /force.

Figure 6
Figure 6

So a URL with no Zone number is an invalid entry. Looking at my Trusted Sites shows just the original entry is there, as shown in Figure 7.

Figure 7
Figure 7

Another possible invalid entry from the customer. Notice the * after the .com, as shown in Figure 8.

Figure 8
Figure 8

Figure 9 shows running GPUpdate /force shows that putting an * after the TLD is an invalid entry.

Figure 9
Figure 9

What about a popular entry of putting a port number in the URL, as shown in Figure 10?

Figure 10
Figure 10

Running GPUpdate /force shows success, as shown in Figure 11.

Figure 11
Figure 11

Or is it, as shown in Figure 12?

Figure 12
Figure 12

What happened to the port number? It is not even saved in the registry. So adding a port number is invalid, but the valid data before the port number is saved, as shown in Figure 13.

Figure 13
Figure 13

Now let’s go through the list of invalid entries from Martin.

*.tld, as shown in Figures 14 and 15.

Figure 14
Figure 14

GPUpdate /force shows it is an invalid entry.

Figure 15
Figure 15

Next on the list is www.google.com/maps, as shown in Figures 16 and 17.

Figure 16
Figure 16

GPUpdate /force appears to like what Martin said was an invalid entry.

Figure 17
Figure 17

But Trusted Sites shows anything after the TLD is removed, as shown in Figure 18. Just like with adding a port number, anything after the TLD is just removed.

Figure 18
Figure 18

Next up on the list is www.bing.*, as shown in Figure 19.

Figure 19
Figure 19

I can tell you that GPUpdate /force didn’t like that entry, so I will not bother you with another image.

Next up is *cdn.amazon.com, as shown in Figure 20.

Figure 20
Figure 20

Trust me that is not valid, and neither is tp://www.policypak.com or *..Microsoft.com.

My next question is what happens if you have a mix of valid and invalid entries, as shown in Figure 21.

Figure 21
Figure 21

Obviously, GPUpdate /force is not going to like this, as shown in Figure 22.

Figure 22
Figure 22

But what do my Trusted Sites show, as shown in Figure 23?

Figure 23
Figure 23

Did you notice that the entries in my Trusted Sites do not match the order entered in the policy?  It appears Trusted Sites is a sorted list, and all capitalization is removed.

What I would like to see is the Warning in the System event log would give more information. For example, what group policy caused the warning and what mappings are invalid. There is not enough information in the recorded event, as shown in Figures 24 and 25.

Figure 24
Figure 24
Figure 25
Figure 25

What I learned:

  • Using Site to Zone Mappings is expensive
  • The more Mappings you use, the more time it takes
  • If there are any invalid Mapping entries, the time increases even more
  • All capitalization is removed
  • The URLs placed into the various Zones are sorted

As I was wrapping this up, I was asked about *://domain.tld. So, of course, I had to test it, as shown in Figures 26 and 27.

Figure 26
Figure 26

Running GPUpdate /force, and it is valid. What shows in Trusted Sites is:

Figure 27
Figure 27

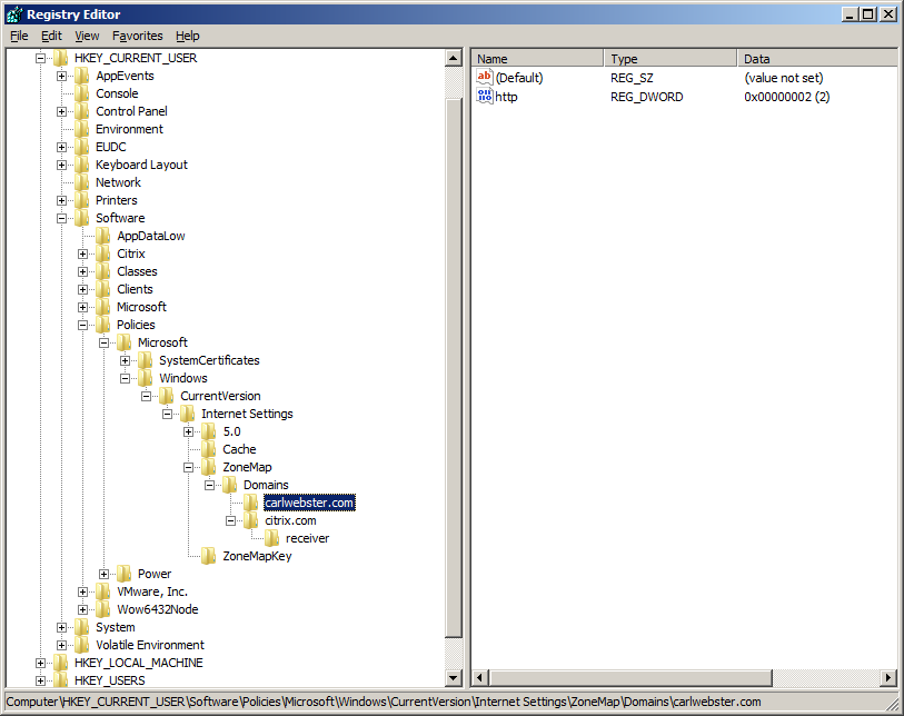
*://www.carlwebster.com becomes just *.carlwebster.com.

If you have any other URLs you would like me to test, email me. [email protected]

Thanks for your help, Jeremy and Martin.

Update 5-Mar-2016: Someone asked about the time savings. Suppose we use an average delay of six seconds and add a delay for one logon and one application launch with a total delay of 12 seconds per day per user. If we lowball the number of users to 2000, then that is 24000 seconds lost. 24000 seconds divided by 3600 (the number of seconds in an hour), we get 6.67 hours lost per day. Multiply that by more users and more application launches, we start getting into the real-time loss, which costs real money and cost real productivity.

Update 7-Mar-2016: Someone asked me to test http://10.218.* and it is invalid but http://10.218.. is valid, as shown in Figure 28.

Figure 28
Figure 28

I did my tests on the User Configuration, but you should see the same on the Computer Configuration.

Does this Event ID only get recorded for this warning? To test, I cleared my Application Event Log and ran GPUpdate /force. The only entry now is “Security policy in the Group policy objects has been applied successfully.” In the Group Policy event log, I get the following three events recorded:

Completed Security Extension Processing in 297 milliseconds.
Completed manual processing of policy for computer WEBSTERSLAB\XA652$ in 1 second.
Next policy processing for WEBSTERSLAB\XA652$ will be attempted in 99 minutes.

The next question is, does the time it takes for processing Site to Zone Mappings stay the same when all entries are valid as when there are invalid entries? I don’t have enough entries in my lab to know. When I do Change Control for the customer and fix all their Site to Zone mapping policies, I will let you know what I find.

Update #2 7-Mar-2016:

I found the following three articles from Microsoft and will test more patterns.

IInternetSecurityManager::SetZoneMapping method
Problems Adding Top-Level Domains to Zone Sites List
Internet Explorer’s Explicit Security Zone Mappings

Tested the following patterns from the articles:

://.example.com – Valid, becomes .example.com
http://*.contoso.co.uk  – Valid
*://server.contoso.com – Valid, becomes server.contoso.com
ftp://192.168.0.0/ – Valid
https://example/ – Valid
file:\example\share – Invalid even though the first article says it is valid
*://172.16-31.0.0.
Valid becomes 172.16-31.0.0

http://*.server.example.com – Valid even though the first article says it is invalid
ftp://* – Invalid

I then tested file:\example\share, which shows as Valid but becomes file://example (the \share is dropped).

Patterns from the second article that are not in the first article.

ftp://157.54.23.41/ – Valid
file:\localsrv\share – Valid but becomes file://localsrv (the \share is dropped)
://157.54.100-200.Valid but becomes 157.54.100-200.*

After seeing the ://172.16-31.0.0.  and ://157.54.100-200. examples, I wondered how far that could be taken.

192-193.0.0.0 is Valid.
192-193.1-10.0.0 is Valid
192-193.1-10.20-30.0 is Valid
192-193.1-10.20-30.40-50 is Valid

Update 10-Mar-2016: Martin wrote an article on Internet Explorer site to zone assignments – is it valid and why not? Check it out.

Update 5-Oct-2016: Reader left a comment wanting two tests run. file:\1.2.3.4 [with a valid IP address] and file:\ComputerName [valid computer name with no domain added].

Figure 29 shows the GPO settings.

Figure 29
Figure 29

I forced replication between my two domain controllers, did a gpupdate /force, and even restarted the servers to make sure. Running gpupdate /force reported no errors, but neither entry appears in the Trusted sites zone, as shown in Figure 30.

Figure 30
Figure 30

Thanks

Webster

16 Comments

  1. Hi Webster, i didnt really find this very useful considering that my laptop has been applying the Internet Explorer Zonemapping Policy for around 10 minutes and the information provided has not reassured me that it will be done any sooner. Bearing in mind, i didnt actually read the article , but i doubt it would’ve helped anyway.

    Praise God, Lod Jesus, Steve.

    • Carl Webster

      This makes no sense, You didn’t read the article, but you say the info wouldn’t have helped you anyway. How would you know?

      Webster

  2. Kuff

    Thank for this great article! One of the problem I got is that I need to use Internet Explorer Enhanced Security on some machine where I need to use the MMCs. So they say just to add “about:security_mmc.exe” as an exception… This don’t work. Do you have something for this particular case? Thx a lot!

    • Carl Webster

      No, sorry I don’t.

      Webster

  3. Eric Michaud

    Add another invalid entry to the list:
    *.amazonaws.com

    I don’t understand why this specific entry would be invalid, but as it turns out, at least as of 3/19/2020 with Windows 10 1803 March 2020 CU installed that you cannot use any variation of *.amazonaws.com.

    Few other places where this is mentioned:
    https://answers.microsoft.com/en-us/ie/forum/ie11-iewindows_10/cannot-add-amazonawscom-to-trusted-sites-in/377c17b7-94c6-4171-92bb-fe7283a98d7f

    https://stackoverflow.com/questions/56438546/cannot-add-amazonaws-com-to-trusted-sites-in-internet-explorer-11

  4. Stephan

    Hi Carl,

    we’re struggling with adding mapped network drives like X:\
    Already tried many constellations like
    file://X:\
    file:\\X:\
    file:\X:\
    file://\\X:\

    Adding the computer wich contains the mapped drive by name or ip-address doesn’t help either.

    Any ideas?

    Thank You and cheers,
    Stephan

    • Carl Webster

      I don’t believe using mapped drives is possible.

      Webster

  5. Sami Närhi

    Excellent article – Thanks
    I have found out that *.gov.uk and similar ‘two top level’ domains with asterisk give error message as well. (they are listed in registry zonemapkey but not in domains).
    Do you know is there maximun number of sites/lines that can be added to zone aligment list?

    • Carl Webster

      In the article by Martin referenced in my article, he states:

      “Remark: In earlier versions of windows, if you provided a wildcard with a second level domain with only two letters (*.co.uk e.g.), this was an invalid entry. This was to prevent the whole SLD of some countrys to be added. At the time of this writing, this type of entry has become valid in Windows 10.”

      http://evilgpo.blogspot.de/2016/03/internet-explorer-site-to-zone.html

      Thanks

      Webster

  6. Mike

    Great article !
    I’m looking to optimize the logon speed as much as possible, so this was an interesting topic.
    In my secure environment, not connected to the internet, our Site to Zone assignment list contains many IP addresses of individual hosts.
    Do you think logon processing would be quicker replacing with one or two wildcard entries ?

    eg.
    10.100.1.1
    10.100.1.3
    10.100.1.6
    10.100.1.9
    10.100.3.7
    10.100.3.8
    10.100.3.9
    10.100.4.3
    10.100.5.3

    ..

    replacing with
    10.100.1-5.*

    • Carl Webster

      You may gain a thousandth of a second or so but I believe you will gain more in management. I would rather see a short list than a long list. You would then, also, be able to see the list in the grey out zone mappings box in IE.

      Webster

      • Mike

        That was my other concern, the administrative burden of adding entries and potential for a typo. Thanks, think I’ll wildcard them. (the joys of inheriting a setup from a departed sys admin)

  7. Joachim

    Thanks for this great post!

    Would you mind testing the following:

    file:\\192.168.0.1
    or another working IP address

    and also

    file:\\servername
    without the domain

    • Carl Webster

      Neither shows up and gpupdate reports no errors. Article has been updated.

      Thanks

      Webster

  8. Erik Ardengård

    Great one! Thanks.

  9. Great article Carl. You really pulled back the veil on these site to zone error messages which I’ve encountered for years.

Comments are closed